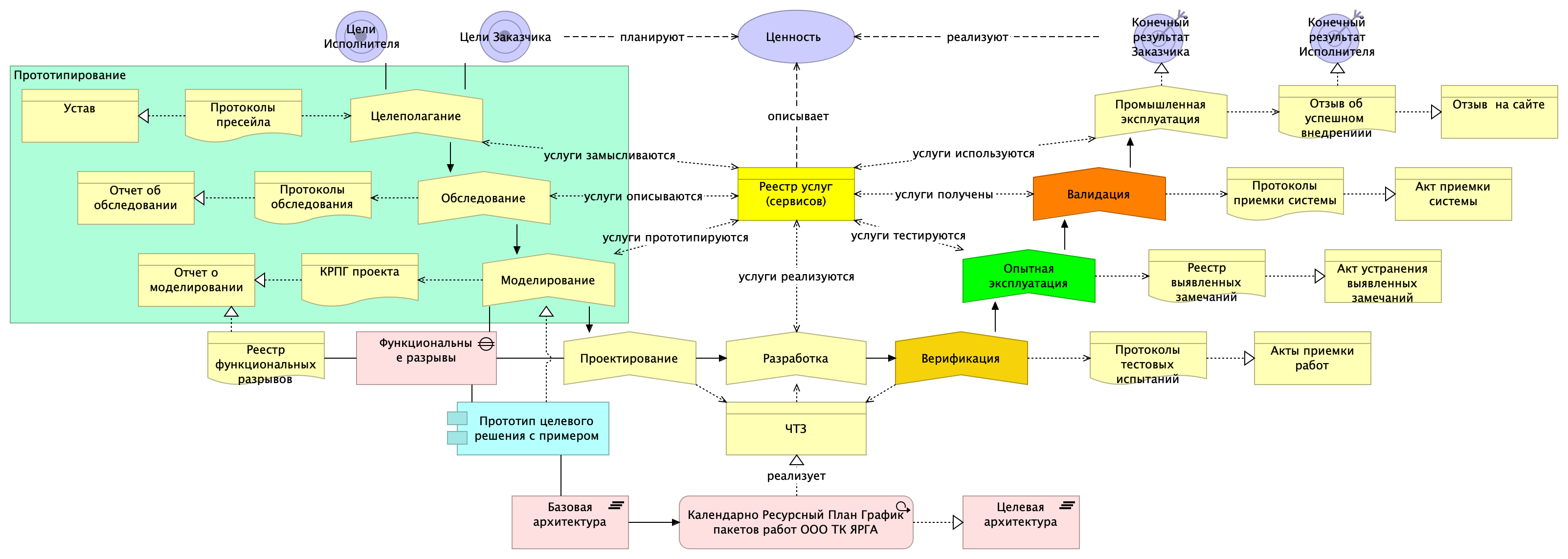
Технология внедрения
Наша проектная технология основана на лучших практиках и обеспечивает прозрачность на каждом этапе. Нажмите на этап для перехода в личный кабинет с задачами.

Выберите этап для подробностей
Преимущества работы с нами
- Код партнёра 1С 65529-40
- Опыт внедрения на предприятиях разного масштаба
- Комплексный подход: от анализа до сопровождения
- Обучение персонала работе в системе
- Техническая поддержка после внедрения
Ценности от автоматизации
- Прозрачность бизнеса
Видите реальную картину: от склада до финансов в режиме реального времени
- Сокращение издержек
Автоматизация рутины освобождает время сотрудников для важных задач
- Управляемый рост
Система масштабируется вместе с вашим бизнесом без потери контроля
- Скорость принятия решений
Актуальные данные и аналитика для оперативного управления
- Снижение рисков
Единая база данных исключает ошибки двойного ввода и потерю информации